Mitarbeitersynchronisierung
Wie importiere und synchronisiere ich Mitarbeiter zwischen CleanManager und anderen Systemen?
Mitarbeiterdaten können auf zwei verschiedene Arten in CleanManager übertragen werden: Indem Sie die erforderlichen Mitarbeiterdaten als eine Datei in einem Arbeitsblatt importieren (z.B. eine Excel-Tabelle), oder Sie im CleanManager eine Verbindung zu einem ERP-System errichten, indem sich Ihre Mitarbeiterdaten bereits befinden.
Hinweis:
Um die Mitarbeiter zu synchronisieren, müssen Sie bereits eine Integration in CleanManager eingerichtet haben.
Wenn Sie noch keine Verbindung zu einem integrierten ERP-System erstellt haben, können Sie die Installationsanweisungen für die entsprechende Integration in der Kategorie Integrationen folgen.
INFO:
Als Administrator können Sie Ihre Mitarbeiter entweder mit Dateiimporten oder einer integrierten Verbindung zu einem ERP-System synchronisieren.
Sie können nun damit beginnen, Ihre Mitarbeiter zu importieren:
Start der Mitarbeitersynchronisation
Gehen Sie im Menü zu Mitarbeiter > Mitarbeiterdaten
Klicken Sie danach auf den Knopf Synchronisation
Es öffnet sich ein neues Fenster, in dem Sie beginnen können, Ihre Daten zu importieren/synchronisieren.

Hinweis:
Können Sie nicht auf den Knopf Synchronisation klicken?
Das bedeutet, dass Sie Ihre Mitarbeitersynchronisation noch nicht eingerichtet haben. Gehen Sie zu der Kategorie Integrationen, um eine Installationsanweisung für das System zu wählen, mit dem Sie Daten synchronisieren möchten.
Import der Mitarbeiterdaten (nur für Dateiimporte)
INFO:
Nutzen Sie eine Integration zu einem ERP-System, überspringen Sie diesen Schritt und gehen Sie direkt zum Abschnitt: Mitarbeiter/Partner einzeln hinzufügen
Wenn Sie Ihre Mitarbeiter mit einem Dateiimport synchronisieren wollen, müssen Sie zuerst eine Datei im CleanManager Format wählen. Erfahren Sie in diesem Artikel mehr darüber: Mitarbeiterdaten für Import vorbereiten
Klicken Sie auf Datei wählen und wählen Sie die Datei mit den Mitarbeiterdaten aus, welche synchronisiert werden sollen
Sie können Ihre Datei auch in das Fenster ziehen und im roten Feld loslassen

Klicken Sie auf den Knopf Abschicken, um Ihre Daten zu importieren
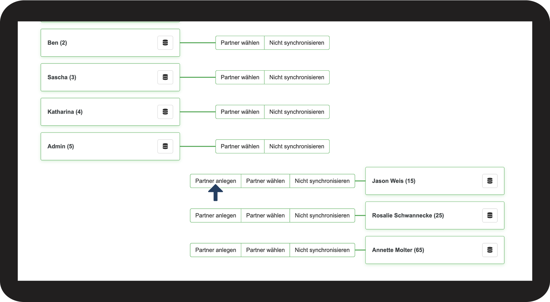
Mitarbeiter/Partner einzeln hinzufügen
Existiert ein Mitarbeiter in einem der Systeme, CleanManager oder Ihr ERP-System, so können Sie diesen als sogenannten „Partner“ im gegenüberliegenden System erstellen. Die Daten des Mitarbeiters werden somit importiert und der Mitarbeiter wird mit beiden Systemen verbunden. Dieser Prozess funktioniert in beide Richtungen.
Klicken Sie auf Partner anlegen, um den Mitarbeiter im gegenüberliegenden System zu erstellen

INFO:
Die Synchronisierung erspart Ihnen zukünftig mühselige Doppelarbeit, indem Änderungen von Daten automatisch in beiden Systemen registriert und angepasst werden.
Erstellen Sie einen Mitarbeiter mit einer Mitarbeiternummer (P.-Nr.) in CleanManager und vollenden Sie den Vorgang, indem Sie auf Abschicken klicken.

Hinweis:
In den meisten Fällen wird die gleiche Mitarbeiternummer verwendet, die in dem System benutzt wird, aus dem die Daten importiert werden.
Der Mitarbeiter wurde nun im gegenüberliegendem System hinzugefügt und eine Synchronisationsverbindung eingerichtet

Hinweis:
Wenn Sie die neu importierten Mitarbeiter nicht sehen können, aktualisieren Sie die Seite in Ihrer Mitarbeiterübersicht, um die neuen Mitarbeiterdaten in CleanManager zu sehen.
Sollten Konflikte entstehen, lesen Sie den Abschnitt:
Synchronisationskonflikte/Korrektur von Mitarbeiterdaten
Alle Mitarbeiter/Partner auf einmal hinzufügen
Haben Sie gerade damit angefangen, CleanManager zu verwenden, so können Sie alle Mitarbeiter auf einmal importieren, damit die Einrichtung Ihres Kontos ein bisschen schneller geht. Sie können auch Ihre Mitarbeiterdaten von CleanManager aus in Ihr ERP-System exportieren.
Klicken Sie auf den Knopf Partner anlegen, um alle Mitarbeiter im gegenüberliegenden System zu erstellen

Geben Sie eine Mitarbeiternummer (P.-Nr.) an, oder importieren Sie die Mitarbeiter mit ihrer existierenden Mitarbeiternummer (P.-Nr.)
Klicken Sie auf Abschicken, um die Synchronisierung der Mitarbeiter zu bestätigen

Die Mitarbeiter sind nun eingerichtet worden und die Synchronisation wurde etabliert

Hinweis:
Wenn Sie die neu importierten Mitarbeiter im CleanManager nicht sehen können, aktualisieren Sie die Seite in Ihrer Mitarbeiterübersicht.
Sollte dennoch ein Konflikt entstehen, lesen Sie bitte den Abschnitt: Synchronisationskonflikte/Korrektur von Mitarbeiterdaten
Bestehende Mitarbeiter miteinander verknüpfen
Existiert ein Mitarbeiter sowohl in CleanManager, als auch im gegenüberliegenden System, können die beiden als Partner gekoppelt werden.
Klicken Sie auf die Verknüpfung Partner wählen bei einem Mitarbeiter in CleanManager

Klicken Sie danach bei dem ausgewählten Mitarbeiter auf den Knopf Partner wählen

Die Synchronisation wurde nun eingerichtet
Hinweis:
Sollten Probleme bei der Synchronisation entstehen, lesen Sie den Abschnitt:
Synchronisationskonflikte/Korrektur von Mitarbeiterdaten
Synchronisationskonflikte/Korrektur von Mitarbeiterdaten
Wenn Mitarbeiter gepaart werden und deren Daten nicht übereinstimmen, kann es zu einem Konflikt kommen. Dieser Konflikt muss behoben werden, damit die Daten gespeichert werden können.
Klicken Sie auf Konflikt lösen bei dem Mitarbeiter, wo der Konflikt bei der Synchronisierung entsteht.
Es wird Ihnen nun angezeigt, wo in den Systemen die Daten nicht übereinstimmen.
Klicken Sie auf die Daten, welche Sie fortwährend speichern möchten. Diese werden jetzt dunkel markiert.
Beenden Sie den Vorgang, indem Sie auf Abschicken klicken.
Die Synchronisation wurde nun eingerichtet
Wenn die Verbindung eingerichtet wurde, erscheint der Mitarbeiter unter der Kategorie Synchronisiert.
(Sie können die Synchronisation zwischen den beiden Systemen jederzeit wieder trennen und auch zu einem späteren Zeitpunkt wieder verbinden)
Deaktivierung der Synchronisation von einem Mitarbeiter
Wenn ein Mitarbeiter nur in einem der Systeme angelegt sein soll, z.B. weil er nur zeitweilig angestellt ist, kann der Mitarbeiter von der Synchronisation ausgeschlossen werden.
Klicken Sie bei dem Mitarbeiter auf den Knopf Nicht synchronisieren

Die Synchronisation des Mitarbeiters wurde nun deaktiviert
